Download

Microsoft Hybrid Tenant Management without the Headaches!

Efficiently manage your Microsoft 365 hybrid environment with fewer errors and less hassle. sapio365 is the only admin tool that allows you to manage both local and cloud Active Directories (ADs), all in one place.

One unified view - no bouncing from one screen to another, no need for multiple tools!

Get your free trial now!

Centralize control of both worlds seamlessly - without PowerShell

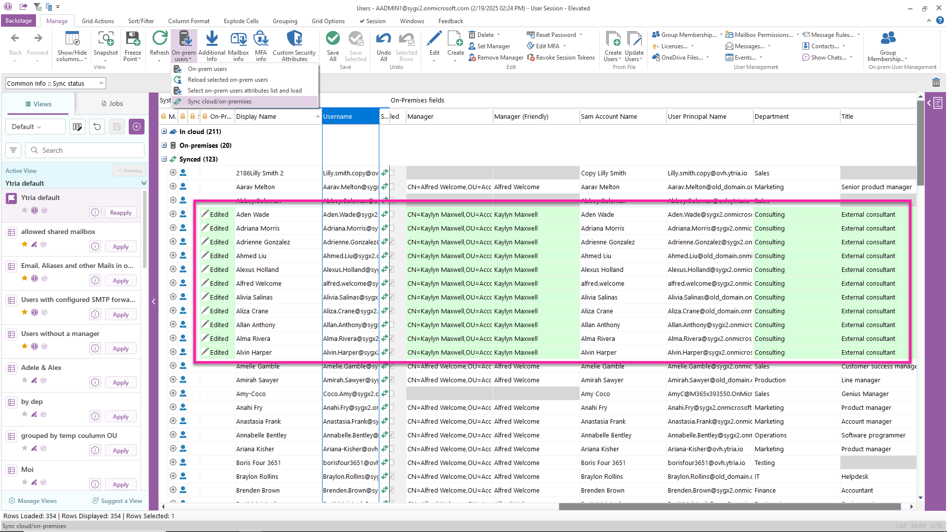
You no longer need limited native tools and advanced PowerShell skills. With sapio365, you gain access to user and group attributes from both the local Active Directory (AD) and Microsoft Entra ID (Azure Active Directory) in one place - without PowerShell coding!

Advantages of sapio365 for your Microsoft hybrid environment

  • Reconcile data from both the local AD and Entra ID in one environment for a single unified view.
  • Reduce the risk of introducing errors due to manual reconciling, reporting and PowerShell scripting.
  • Make direct comparisons and analyses across both cloud and on-prem Active Directory environments by creating custom views. Immediately discover unexpected synchronization issues.
  • Quickly analyze and create valuable custom reports from your hybrid data in one place.
  • Use sapio365's granular Role-Based Access Control (RBAC) to safely delegate custom roles and manage cloud and on-premises data.
  • Ensure users have access to what they need and when they need it by assigning custom roles. Monitor what users can see and do with sapio365's easy auditing of user activity logs.
Get your free trial now

How sapio365

empowers hybrid tenant customers

Full visibility & 100% control

See all user and group properties from local and cloud ADs in one unified view

Easy problem tracking & isolation

Identify, compare and analyze data

Perform bulk actions safely

Preview and confirm mass updates of hybrid data

Don't stop there

Automate everything you can

Schedule actions and reports based on your hybrid data.

sapio365 makes our life easier!

“With sapio365, I bring my cloud and on-premises accounts together in one place. I no longer have to search for them in one tool and then another - it really helps to avoid errors and problems. sapio365 makes our life easier!”

Stéphane Bergeron - IT Director

Start simplifying your Microsoft hybrid management

Avoid the headaches and hassles with sapio365 now

Get your free trial